Validity rollups may soon be coming to Bitcoin. Researcher John Light says that rollups could improve functionality on the Bitcoin blockchain in a significant way. It includes making transactions faster, more private, and increasing throughput by a factor of 100.
“Validity rollups could enable up to 100x more throughput than layer one (L1) with no block size limit increase required and no increase (maybe even a decrease!) in full node verification costs,” Light tweeted.
He produced a long report on the issue as part of the Human Rights Foundation’s ZK-Rollup Research Fellowship. Light received input from cryptocurrency luminaries such as Ethereum co-founder Vitalik Buterin, Alex Gladstein, Eric Wall, and others.
“We conclude that validity rollups have the potential to improve the scalability, privacy, and programmability of Bitcoin without sacrificing Bitcoin’s core values or functionality as a peer-to-peer electronic cash system,” the report reads.
“Given the ‘trustless’ nature of validity rollups as cryptographically-secured extensions of their parent chain, and given Bitcoin’s status as the most secure settlement layer, one could even say these protocols are a perfect match for one another,” it added.
Bitcoin validity rollups: what are they?
Zero-knowledge (zk) proofs are a technique used by blockchain networks or companies to prove the validity of something like a transaction. They do not reveal any other information about that same transaction except that it is valid.
Mixing services use this technology to obscure crypto transactions in order to make them more difficult to trace. ZK proofs first appeared in a 1985 paper by Goldwasser et al. titled: “The Knowledge Complexity Of Interactive Proof Systems.”
In his whitepaper, Bitcoin founder Satoshi Nakamoto mused about how zk-proofs could be “used to improve upon the electronic cash protocol he invented.”
Cryptographer Greg Maxwell later picked up the idea.
Maxwell’s paper, “zero knowledge contingent payments,” in 2011, became the basis for future zk-proofs development in blockchains. The first crypto asset to use the tech was Firo (Zerocoin) in 2016, Light said. It was soon followed by Zcash, mainly as a privacy tool.
As “rollups,” zero-knowledge proofs are built as a layer-two (L2) solution on top of an existing protocol, say Ethereum or Bitcoin, to improve scalability, efficiency, privacy, and security. For example, Optimism and Arbitrum on Ethereum and Bitcoin’s Lightning Network.
The idea is that for blockchain networks to grow as viable alternative payment systems, they must be capable of handling a large volume of transactions, data, and users. This is commonly referred to as scalability.
Light believes it is “a misnomer” to define those protocols implementing zk-proofs as “zk-rollups.”
That’s because not all zk-rollups use zero-knowledge proofs, “But they do all use validity proofs! So, the more accurate term is ‘validity rollup,'”‘ he said.
Scaling the Bitcoin network via rollups
There is a long list of issues that have hindered the growth of Bitcoin (BTC) over the years. This includes a failure to attract developers that build more usable protocols and applications on top of the blockchain.
Bitcoin has also faced problems handling increased transaction volumes. By comparison, rival blockchains, like Ethereum or Solana, have stepped up to fill that gap.
John Light, the crypto researcher, said in his report that validity rollups could Improve Bitcoin transaction throughput by 100x.
That means increasing the number of transactions processed on the network to more than 700 per second. Currently, Bitcoin processes an average of seven transactions per second, or TPS, at a cost of about $0.68 per transaction.
It compares with 20 TPS for Ethereum at a cost of $0.52 and 3,000 for Solana (SOL). Solana boasts some of the lowest transaction fees in crypto, costing an average of $0.00025. But Ethereum has layer-twos like Arbitrum, which as of press, charged $0.04 per transaction.
Functionality improvements
Validity rollups will improve smart contracts functionality on Bitcoin. “An L2 validity rollup could implement an execution environment that supports a more flexible smart contract language or more advanced privacy, with no other changes needed to Bitcoin,” said Light.
According to analysts, Bitcoin’s transparency tends to make “privacy protocols built onchain inherently fragile and, therefore, inadequate for preserving privacy in the long-run.”
Developers have been looking for ways to improve Bitcoin privacy for many years.
“Validity rollups make it possible to implement these new privacy protocols on bitcoin while inheriting the full ownership security of BTC owned on layer-one,” the report says. “This would provide Bitcoin users with state-of-the-art privacy without giving up self-custody of their BTC.”
It says, for example, Zcash-level privacy protocols that leverage zero-knowledge, end-to-end encrypted transaction techniques could be built on Bitcoin. This type of tech, also known as “shielded transactions,” makes transactions completely untraceable.
Aztec Network is already running a similar privacy layer on Ethereum, helping users to cut costs. “Bitcoin users could similarly gain both strong privacy and cost savings for private transactions by moving to a zk-zk-rollup rather than transacting on Bitcoin,” said the report.
Validity rollups: ‘Great fit for Bitcoin’
John Light explained that the rollups he proposes “have strong synergies with the Lightning Network,” the payments layer on Bitcoin. They “enable more channel open/close/rebalance transactions that require block space.”
“The additional transaction capacity enabled by validity rollups could be used to support more Lightning transactions, increasing the potential number of users who can onboard and use Lightning in a self-custodial manner,” he detailed.
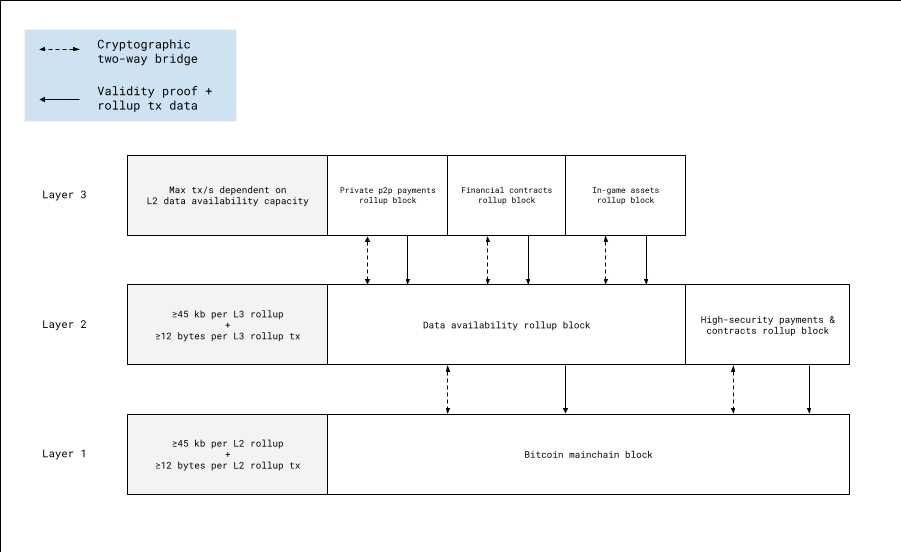
Light puts forward a series of benefits that he believes could add value to the Bitcoin network, like rollup layering. This could include one specialized in providing data availability and another specialized in high-security payments and contracts.
“By enabling more efficient, creative, and private usage of bitcoin, validity rollups can generate new sources of demand for Bitcoin block space. This would lead to increased revenue fees for Bitcoin miners, thereby also increasing the security of Bitcoin,” he stated.
“Given that validity rollups are ‘trustless’ by design, and could be implemented without introducing new risks or sacrificing any of bitcoin’s core values or features, I believe validity rollups could be a great fit for Bitcoin.”
Regulatory crosshairs
A more privacy-oriented Bitcoin network is likely to run afoul of anti-money laundering (AML) laws as now increasingly demanded by regulators from around the world.
Regulators have long targeted the top cryptocurrency. These regulators often consider Bitcoin as a tool for criminals.
The U.S. Financial Crimes Enforcement Network government agency tracks financial transactions and curbs money laundering and terrorist financing. Earlier, in December 2020, the agency revealed specific plans to go after crypto assets.
It proposed new rules which require financial intermediaries such as crypto exchanges to report on and verify the identities of users transacting via unhosted wallets. Regulators in Europe are also tightening legislation around AML, specifically targeting crypto transactions.
John Light agrees that more privacy could be a problem.
“While the very existence of Bitcoin itself is a provocation toward authoritarians…validity rollups could add whole new provocative dimensions to Bitcoin,” he admitted. There are other pitfalls for validity rollups on Bitcoin.
They could increase block space from the current 4MB to allow for more rollup transactions. They would also instigate “re-org wars” between competing blockchains, incentivizing miners. Rollups impose new costs on L1 full nodes to verify the validity of transactions.





